This website requires JavaScript.
Explore
Help
Register
Sign In
rob
/
orchestrated-discussions
Watch
1
Star
0
Fork
You've already forked orchestrated-discussions
0
Code
Issues
Pull Requests
Packages
Projects
Releases
Wiki
Activity
896f855738
orchestrated-discussions
/
diagrams
/
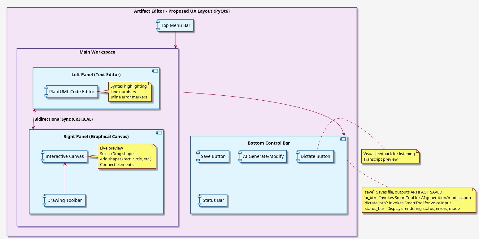
stand-alone-artifact-editor...
72 KiB
1547x772px
Raw
History